Run an example application {#GUID-090FB868-8E6A-48FE-9A73-460F6C9150D6}#
For more information on debug probe support in the MCUXpresso IDE, see community.nxp.com.
To download and run the application, perform the following steps:
See the table in Default debug interfaces to determine the debug interface that comes loaded on your specific hardware platform. For LPCXpresso boards, install the DFU jumper for the debug probe, then connect the debug probe USB connector.
For boards with CMSIS-DAP/mbed/DAPLink interfaces, visit developer.mbed.org/handbook/Windows-serial-configuration and follow the instructions to install the Windows operating system serial driver. If running on Linux OS, this step is not required.
For boards with a P&E Micro interface, see PE micro to download and install the P&E Micro Hardware Interface Drivers package.
Connect the development platform to your PC via a USB cable.
Open the terminal application on the PC, such as PuTTY or TeraTerm, and connect to the debug serial port number (to determine the COM port number, see How to determine COM port). Configure the terminal with these settings:
115200 or 9600 baud rate, depending on your board (reference
BOARD_DEBUG_UART_BAUDRATEvariable inboard.hfile)No parity
8 data bits
1 stop bit |

|
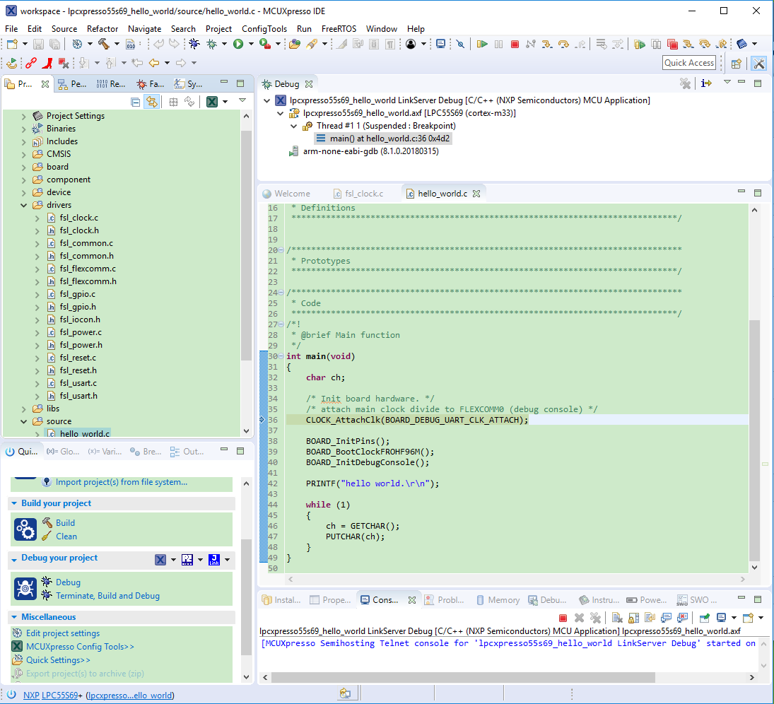
On the Quickstart Panel, click Debug
lpcxpresso55s69_hello_world [Debug]to launch the debug session.|

|
The first time you debug a project, the Debug Emulator Selection dialog is displayed, showing all supported probes that are attached to your computer. Select the probe through which you want to debug and click OK. (For any future debug sessions, the stored probe selection is automatically used, unless the probe cannot be found.)
|

|
The application is downloaded to the target and automatically runs to
main().|

|
Start the application by clicking Resume.
|

|
The hello_world application is now running and a banner is displayed on the terminal. If not, check your terminal settings and connections.
|
|
Parent topic:Run a demo using MCUXpresso IDE