RPMSG-Lite Design Considerations

This document outlines important design considerations when integrating the RPMSG-Lite middleware into your multicore application. Following these guidelines will help you avoid common pitfalls and ensure reliable inter-processor communication.

Table of Contents

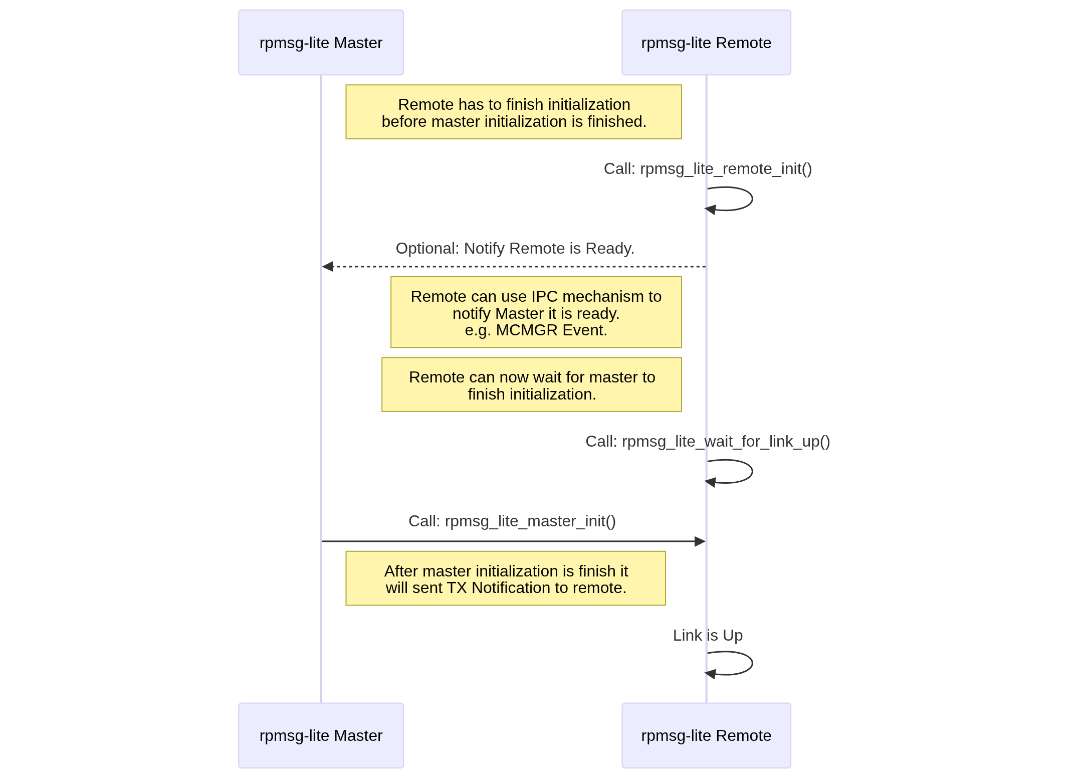
1. Initialization Sequence

The order of initialization between master and remote processors is critical:

Initialization Sequence

Mermaid source (click to expand)
sequenceDiagram
    participant MasterRPMsg as rpmsg-lite Master
    participant RemoteRPMsg as rpmsg-lite Remote

    RemoteRPMsg->>RemoteRPMsg: Call: rpmsg_lite_remote_init()

    RemoteRPMsg->>RemoteRPMsg: Call: rpmsg_lite_wait_for_link_up()

    MasterRPMsg->>RemoteRPMsg: Call: rpmsg_lite_master_init()

    RemoteRPMsg->>RemoteRPMsg: Link is Up

    MasterRPMsg->>MasterRPMsg: Call: rpmsg_ns_bind()
    Note right of MasterRPMsg: NS Bind has to create Endpoint before<br> Remote calls ns announce.

    RemoteRPMsg->>MasterRPMsg: Call: rpmsg_ns_announce()

Key considerations:

  • The remote processor must initialize its RPMSG-Lite instance and set up interrupt handlers before the master initializes.

  • If the remote is not ready to receive the initial notification from the master, it may get stuck in an infinite loop waiting for a connection.

  • The master is responsible for setting up the shared memory and VirtIO rings.

  • Both sides must use compatible configuration parameters (buffer sizes, counts, etc.).

  • Application-level synchronization between cores is recommended:

    • A IPC mechanism like MCMGR (Multicore Manager) should be used to signal when the remote core is ready

    • The master core should wait for this signal before initializing its RPMSG-Lite instance

    • Example code pattern:

      /* On master core */
      /* Register for remote core ready event */
      MCMGR_RegisterEvent(kMCMGR_RemoteApplicationEvent, eventHandler, &readyEventData);
      
      /* Wait until remote core signals it's ready */
      while (APP_RPMSG_READY_EVENT_DATA != readyEventData) {};
      
      /* Now safe to initialize RPMSG-Lite master */
      my_rpmsg = rpmsg_lite_master_init(...);
      

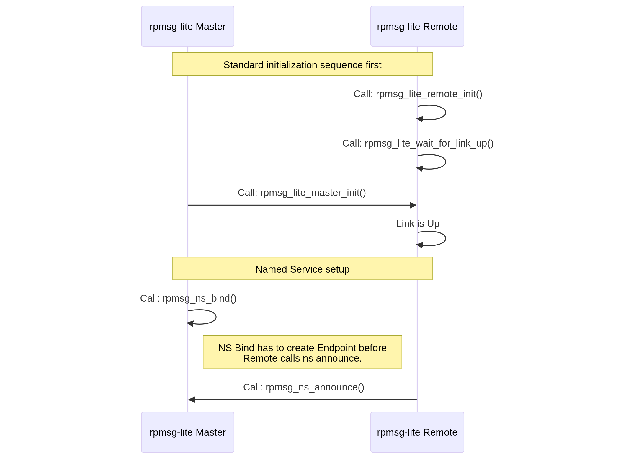
2. Named Service (NS) Endpoint Handling

When using Named Services for dynamic endpoint discovery:

Name Service Sequence

Mermaid source (click to expand)
sequenceDiagram
    participant MasterRPMsg as rpmsg-lite Master
    participant RemoteRPMsg as rpmsg-lite Remote

    Note over RemoteRPMsg,MasterRPMsg: Standard initialization sequence first

    RemoteRPMsg->>RemoteRPMsg: Call: rpmsg_lite_remote_init()

    RemoteRPMsg->>RemoteRPMsg: Call: rpmsg_lite_wait_for_link_up()

    MasterRPMsg->>RemoteRPMsg: Call: rpmsg_lite_master_init()

    RemoteRPMsg->>RemoteRPMsg: Link is Up

    Note over RemoteRPMsg,MasterRPMsg: Named Service setup

    MasterRPMsg->>MasterRPMsg: Call: rpmsg_ns_bind()
    Note right of MasterRPMsg: NS Bind has to create Endpoint before<br> Remote calls ns announce.

    RemoteRPMsg->>MasterRPMsg: Call: rpmsg_ns_announce()

Key considerations:

  • Initialization order matters: Complete the standard RPMSG-Lite initialization sequence before setting up Named Services.

  • Master must bind first: Call rpmsg_ns_bind() on the master before the remote calls rpmsg_ns_announce().

  • Service discovery flow:

    1. Master registers for NS announcements using rpmsg_ns_bind(callback)

    2. Remote announces available services using rpmsg_ns_announce(service_name)

    3. Master’s NS callback is invoked when services are announced

    4. Master can then create endpoints to communicate with the announced services

  • Service names must match between the announcing (remote) and binding (master) sides.

Example code pattern:

/* On master core */
/* Bind to named service announcements */
rpmsg_ns_bind(my_rpmsg, app_nameservice_isr_cb, NULL);

/* On remote core */
/* Announce a service */
rpmsg_ns_announce(my_rpmsg, my_ept, "service_name", RL_NS_CREATE);

3. Buffer Management

Understanding buffer management is crucial for preventing resource exhaustion:

Name Service Sequence

Mermaid source (click to expand)
sequenceDiagram
    participant MasterApp
    participant MasterRPMsg as rpmsg-lite Master
    participant RemoteRPMsg as rpmsg-lite Remote
    participant RemoteApp

    MasterApp->>MasterRPMsg: rpmsg_lite_send(data, size, dst_ept)
    Note right of MasterRPMsg: Checks for free buffer<br>Returns RL_ERR_NO_MEM if none available

    MasterRPMsg->>RemoteRPMsg: Notifies remote via shared memory

    RemoteRPMsg->>RemoteApp: callback invoked (data arrival)
    Note right of RemoteApp: Process data quickly to<br>free buffer for reuse

    RemoteApp-->>RemoteRPMsg: Return from callback
    Note right of RemoteRPMsg: Buffer automatically<br>returned to pool

Key considerations:

  • Buffers are a shared resource with a fixed count defined at initialization time.

  • When rpmsg_lite_send() is called, it returns RL_ERR_NO_MEM if no free buffers are available.

  • Buffers are automatically returned to the pool when the receive callback completes.

  • Long processing in receive callbacks can lead to buffer exhaustion.

  • Consider using a message queue to offload processing from the callback to prevent buffer starvation.

  • The total number of buffers is defined by RL_BUFFER_COUNT and should be sized appropriately for your application’s traffic patterns.

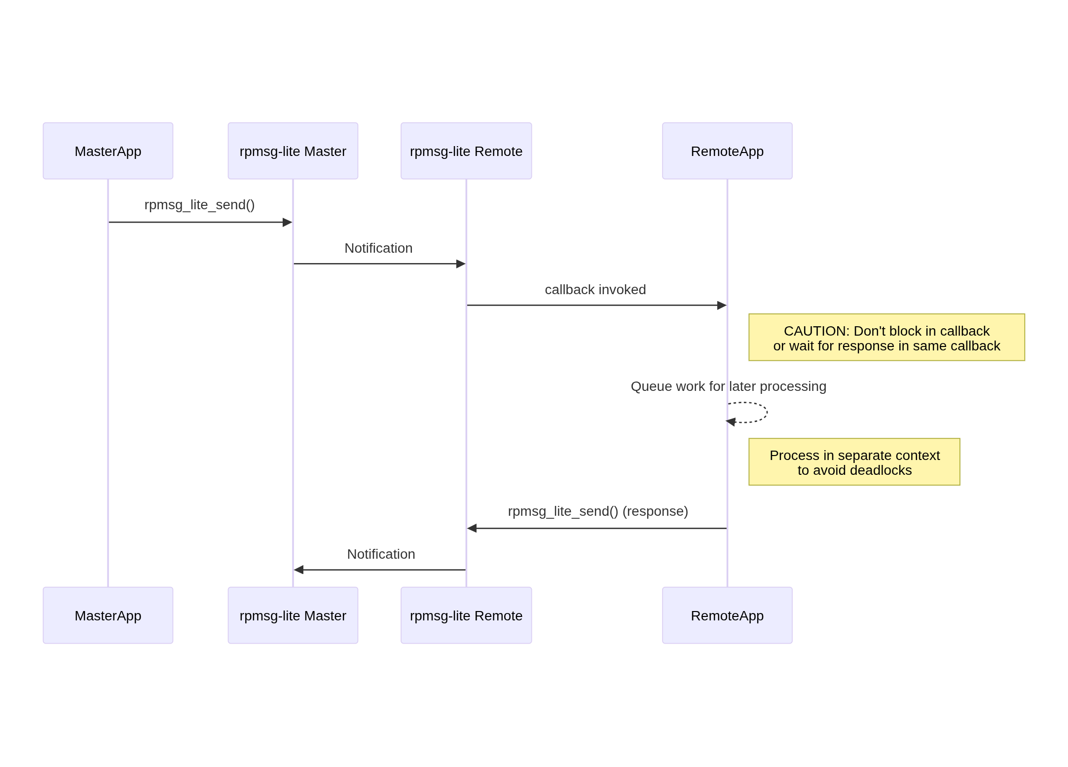
4. Callback Handling

Proper callback handling is essential to avoid deadlocks and ensure responsive communication:

Callback Handling Sequence

Mermaid source (click to expand)
sequenceDiagram
    participant MasterApp
    participant MasterRPMsg as rpmsg-lite Master
    participant RemoteRPMsg as rpmsg-lite Remote
    participant RemoteApp

    MasterApp->>MasterRPMsg: rpmsg_lite_send()
    MasterRPMsg->>RemoteRPMsg: Notification

    RemoteRPMsg->>RemoteApp: callback invoked
    Note right of RemoteApp: CAUTION: Don't block in callback<br>or wait for response in same callback

    RemoteApp-->>RemoteApp: Queue work for later processing
    Note right of RemoteApp: Process in separate context<br>to avoid deadlocks

    RemoteApp->>RemoteRPMsg: rpmsg_lite_send() (response)
    RemoteRPMsg->>MasterRPMsg: Notification

Key considerations:

  • Callbacks are typically executed in interrupt context, so they should be kept short and non-blocking.

  • Never call rpmsg_lite_send() and wait for a response within the same callback - this can lead to deadlocks.

  • Use a queue or task notification mechanism to defer processing to a separate context.

  • If using an RTOS, consider using a message queue to pass the received data to a processing task.

  • In bare-metal environments, set a flag in the callback and process the data in the main loop.

5. Shutdown Considerations

Proper shutdown sequence helps prevent resource leaks and system instability:

Key considerations:

  • Delete all endpoints before destroying the RPMSG-Lite instance.

  • Ensure all pending operations are complete before shutdown.

  • Coordinate shutdown between master and remote to prevent one side from sending messages to a destroyed endpoint.

  • For NS endpoints, consider announcing service removal before shutdown.

  • Release all allocated resources, including any OS-specific objects (mutexes, queues, etc.).

  • If the system will restart communication, ensure proper cleanup to avoid stale state.

6. Thread Safety

Ensuring thread safety is critical in multi-threaded environments:

Key considerations:

  • RPMSG-Lite provides internal synchronization for its data structures.

  • However, application-level synchronization may be needed when multiple tasks use the same endpoint.

  • Avoid calling rpmsg_lite_send() concurrently from multiple threads using the same endpoint.

  • Be careful with shared data accessed from both application context and callback context.

  • In RTOS environments, use appropriate synchronization primitives (mutexes, semaphores) to protect shared resources.

  • Be aware of priority inversion issues if callbacks execute at different priority levels.

  • Consider using a dedicated task for handling all RPMSG-Lite communication to simplify synchronization.